TAIFUN openDocument Zusatzmodul

Rechtssicheres Dokumentenmanagement Zusatzmodul

Mit TAIFUN können Sie Dokumente und Dateiformate jeglicher Art rechtssicher archivieren und jederzeit mit einem Mausklick am Bildschirm abrufen!

Dokumentenmanagement Software richtig einsetzen

Ein Grund weshalb Sie ein Dokumentenmanagement-System nutzen sollten, ist die neue Generation des papierlosen Arbeitens mit TAIFUN openDocument. Unsere barcodegestützte DMS Software erleichtert die Arbeit, minimiert Fehler und maximiert Ihre Effizienz. Per Mausklick holen Sie Aufträge, Rechnungen und alle sonstigen Dokumente projekt- und kundenbezogen auf Ihren Bildschirm!

Nutzen Sie nahezu unbegrenzte Zuordnungs­möglich­keiten, vergeben Sie differenzierte Zugriffsrechte und archivieren Sie Ihre Dokumente nach gesetzlichen Vorgaben! Denn unsere  Software ist revisions- & rechtssicher.

Automatisieren Sie Abläufe, bilden Sie Workflows ab, optimieren Sie Ihre Produktivität – und das alles zu einem herausragenden Preis!

Dieses Zusatzmodul können Sie bei folgenden TAIFUN Softwarelösungen einsetzen:

Jemand scannt eine Rechnung am PC ein, damit alle Posten der Stadeler-Strasser AG & Co. KG digital vorliegen.

Dokumente rechtssicher archivieren

TAIFUN openDocument speichert sämtliche Dokumente rechtssicher in digitaler Form. Ausgangspost wird beim Drucken aus dem Hauptprogramm automatisch archiviert und zugeordnet.

Auftrags- und kundenbezogen zuordnen

Eingangspost kann stapelweise eingescannt und ebenso differenziert zugeordnet werden – z. B. einer oder mehreren Adressen, einem Projekt und einem Auftrag usw. Barcodes sorgen automatisch für die richtige Klassifizierung und erleichtern so die Arbeit. Digitale Stempel wie Eingangsdatum, Kostenstelle, Erledigung etc. verringern den Aufwand zusätzlich.

Auch Dateien werden verarbeitet

Neben Dokumenten aller Art werden auch jegliche Dateiformate verarbeitet. Das garantiert maximale Flexibilität.

Aus jeder Software drucken

Mit dem integrierten Archivdrucker können Sie Dokumente aus jeder anderen Software als PDF drucken und archivieren.

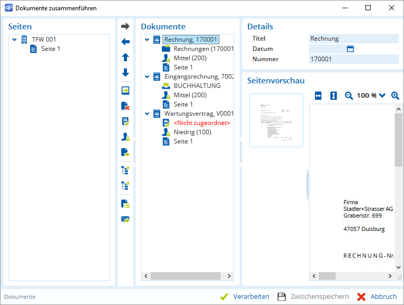
Eine Person sortiert digitale Unterlagen am Bildschirm, sieht sich dabei Seiten, Details und die Vorschau eines Dokuments an.

Integrierte Texterkennung

Dank der integrierten OCR-Texterkennung („Optical Character Recognition”) können Sie über die Volltextsuche alle Inhalte der Dokumente schnell und einfach durchsuchen. Per Klick verschlagworten Sie schon beim Einscannen – das spart Zeit beim Zuordnen und Auffinden. Außerdem können Sie Text direkt in der Vorschau markieren und automatisch ins TAIFUN oder die Zwischenablage übernehmen. So lassen sich neue Adressen, Kontodaten, Beleg-Nummern etc. viel schneller erfassen.

Mit der Volltextsuche schneller ans Ziel

Bei der Volltextsuche erhalten Sie bereits mit der ersten Eingabe eine Ergebnisliste, die Sie mit jeder weiteren Eingabe Schritt für Schritt verfeinern. Mit dem Sucheditor haben Sie weitere Such- und Filtermöglichkeiten und können so sogar komplexe Suchanfragen durchführen.

Einfache Zuordnung dank Verschlagwortung

Mit der Verschlagwortung erfassen Sie zusätzliche Informationen zu einem Archivdokument. Zum Beispiel den Bearbeitungsstand („gelesen, geprüft, zur Erledigung weitergereicht“ usw.) oder Sie fassen alle Dokumente zu einem Thema durch ein Schlagwort zusammen. All Ihre Schlagworte stehen dann bei der Suche zur Verfügung.

Highlighting von Suchtexten in Dokumenten

Die Suche innerhalb von Dokumenten ist ebenfalls möglich: Alle gefundenen Suchbegriffe werden farblich markiert und Sie können schnell zwischen den Suchbegriffen per Mausklick springen. Wenn Sie über die Volltextsuche TAIFUN openSearch suchen, sind Sie sofort im Dokument bei den entsprechenden Begriffen.

Jemand arbeitet am Computer und prüft ein Angebot von Müller GmbH. Oben stehen Kundennummer, Datum und Uhrzeit.

Per Mausklick auf dem Bildschirm

Alle eingescannten Dokumente werden genau dort abgelegt, wo Sie es wollen. Von der Eingangsrechnung bis zum Kundenbrief finden Sie alles im TAIFUN wieder und können es per Mausklick abrufen und auf dem Monitor anzeigen lassen.

Dadurch haben Sie alle internen und externen Dokumente – z. B. zu einem bestimmten Projekt – stets im Blick und ersparen sich zeitraubendes Suchen. Eine differenzierte Rechtevergabe stellt sicher, dass Vertrauliches vertraulich bleibt.

Workflows effizient abbilden

Sorgen Sie für maximale Effizienz und bilden Sie Ihre Arbeitsabläufe mit TAIFUN openDocument ab!

Beispiel: In der Zentrale wird die Eingangspost gescannt. Danach gehen alle Eingangsrechnungen im Original an die Buchhaltung. Gleichzeitig landen sie im virtuellen Posteingang des Einkaufs zur Freigabe. Nach Freigabe werden sie von der Buchhaltung im TAIFUN-Hauptprogramm angelegt und bezahlt.

So vermeiden Sie das „Herumreichen“ von Unterlagen und haben doch immer alle Belege im Blick.

Ein Handwerker überprüft in der Software zwei neue Aufgaben von TAIFUN: etwas prüfen und Dokumente zusammenführen.

Das leistet TAIFUN openDocument für Sie:

Professionelles Dokumentenmanagement

  • Barcodegestützte Archivierung von Dokumenten aller Art zur problemlosen Zuordnung
  • Verarbeitung jeglicher Dateiformate (PDF, Word, CAD, Fotos usw.).
  • Integrierte Texterkennung (OCR) mit Volltextsuche
  • Rechtssichere Archivierung gemäß GDPdU/GoBD
  • Individuelle Verschlagwortung per Klick
  • Digitale Stempel für Eingangsdatum, Kostenstelle, Erledigung u.v.m.
  • Mit dem mitgelieferten Archivdrucker aus jeder beliebigen Software Dokumente als PDF drucken und archivieren
  • Differenziertes Rechtesystem

Die ideale Ergänzung zum TAIFUN

  • Übernahme eingescannter Dokumente ins TAIFUN-Hauptprogramm
  • Zuordnung zum Kunden, Lieferanten, Projekt usw.
  • Abruf am Bildschirm beim jeweiligen Kunden, Lieferanten, Projekt usw.
  • Automatische Archivierung ausgehender Dokumente beim Drucken
  • Erstellung eigener Archivstrukturen
  • Keine zusätzlichen Schnittstellen und damit verbundene Kosten
  • Abbildung von Workflows zur Automatisierung betrieblicher Prozesse
  • Verfolgung von Dokumenten bei der Weiterleitung an andere Mitarbeiter